用页面打造个性化长图
一站式页面设计神器,0基础也能轻松出图,通过组件化方式灵活搭建页面结构,实现内容布局的高度可控与个性化美化,兼顾美观性与实用性。支持PC端和移动端(H5)双端自适应,确保数据查询与展示在不同设备上均流畅可用、体验一致。
入口
可通过顶部一级导航栏进入「页面」模块。
组件介绍
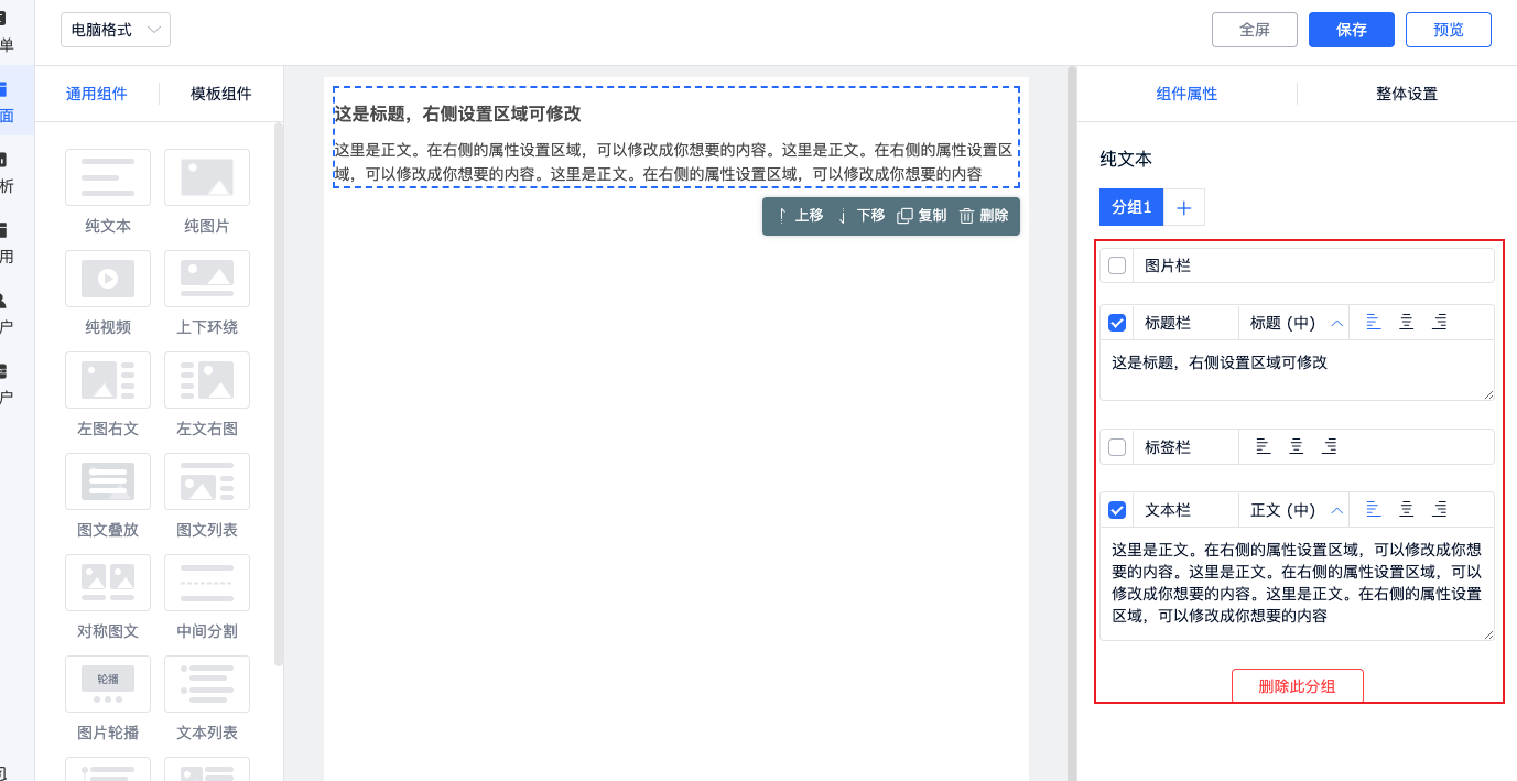
电脑格式
通用组件:丰富的图文、视频、数据等组合组件形式,能够满足不同页面的自定义搭建需求。
| 纯文本 | 适合纯文字的语句或段落 | |
|---|---|---|
| 纯图片 | 适合图片展示,最多新增4组 | |
| 纯视频 | 适合视频展示,支持优酷、腾讯、bilibili | |
| 上下环绕 | 图文混排,上下环绕 | |
| 左环绕 | 图文混排,左环绕 | |
| 右环绕 | 图文混排,右环绕 | |
| 叠放图文 | 文字叠放在图片之上 | |
| 紧密环绕 | 图文混排,文字围绕在图片上方和右侧 | |
| 对称图文 | 两列对称图片和文本 | |
| 中间分割 | 带分割线的图文混排 | |
| 图片轮播 | 多图片滚动播放 | |
| 文本列表 | 段落式文本,适合有逻辑的场景 | |
| 时间轴 | 时间轴,适合按时间顺序显示的场景 | |
| 图文引用 | 适合引用名人名言或者重要人物的经典语句 | |
| 按钮 | 带跳转链接的按钮 | |
| 空白 | 适合为了页面美观用来空格或换行 | |
| 数据卡片 | 支持自定义字段名称、字段固定值、标签内容、颜色、跳转链接等 | |
模板组件:成套的模板可直接使用,也可以结合模板增加自定义组件混搭。
手机格式
通用组件:丰富的图文、视频、数据等组合组件形式,能够满足不同页面的自定义搭建需求。
| 纯文本 | 适合纯文字的语句或段落 | |
|---|---|---|
| 纯图片 | 适合图片展示,最多新增4组 | |
| 纯视频 | 适合视频展示,支持优酷、腾讯、bilibili | |
| 上下环绕 | 图文混排,上下环绕 | |
| 左环绕 | 图文混排,左环绕 | |
| 右环绕 | 图文混排,右环绕 | |
| 叠放图文 | 文字叠放在图片之上 | |
| 紧密环绕 | 图文混排,文字围绕在图片上方和右侧 | |
| 对称图文 | 两列对称图片和文本 | |
| 中间分割 | 带分割线的图文混排 | |
| 图片轮播 | 多图片滚动播放 | |
| 文本列表 | 段落式文本,适合有逻辑的场景 | |
| 时间轴 | 时间轴,适合按时间顺序显示的场景 | |
| 图文引用 | 适合引用名人名言或者重要人物的经典语句 | |
| 按钮 | 带跳转链接的按钮 | |
| 空白 | 适合为了页面美观用来空格或换行 | |
| 数据卡片 | 支持自定义字段名称、字段固定值、标签内容、颜色、跳转链接等 | |
模板组件:成套的模板可直接使用,也可以结合模板增加自定义组件混搭。
组件设置
组件属性:每个组件都可以单独设置对应的组件属性,比如文本内容、字号大小、颜色、位置、上传图片、跳转链接等。
整体设置:整体设置主要控制的是模板整体的颜色、背景图片、标题及正文字号大小和颜色、页面宽度等设置。在此处设置好后,组件属性应用即可。
如何搭建
我们可以自由选择是用通用组件还是用模板组件,也可以混搭。这里我以混合搭配方式,手机格式为例:
选择组件,设置属性
挑选一款模板组件,点击“使用此模板”,插入编辑区域。
如果模板中的组件无法满足需求,可以另行在通用组件中增加若干组件。添加组件后,在右侧组件属性和整体设置中进行内容和样式设置。
设置完成后,保存,预览页面效果。
发布页面
返回到页面列表,点击发布按钮,公开程度选择“公开”,即可生成链接地址与二维码,让用户可通过电脑或手机访问页面。
总结
通过模块化组件库与所见即所得的效果预览,支持用户灵活拼接内容结构,自定义样式、布局与交互逻辑。无需代码,即可高效构建营销长图、活动页面、信息流内容等多类型视觉页面,显著提升设计复用性与发布效率。适配多终端展示,助力内容快速上线与转化优化。